1
resposta

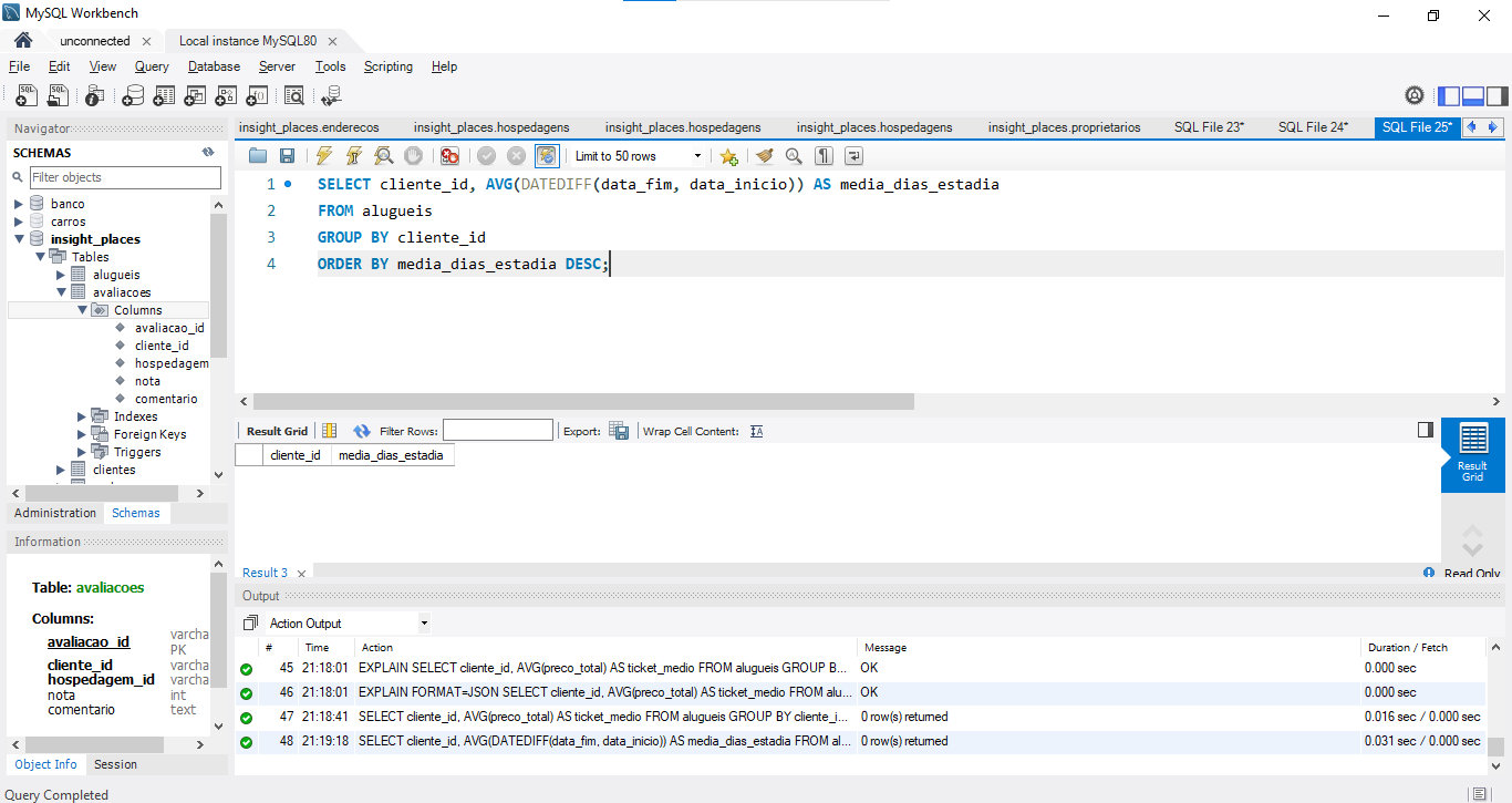
tabela cliente_id e media_dias_estadia não está trazendo o resultado

depois de executado as linhas o resultado não é igual do video;

Insira aqui a descrição dessa imagem para ajudar na acessibilidade Insira aqui a descrição dessa imagem para ajudar na acessibilidade

Insira aqui a descrição dessa imagem para ajudar na acessibilidade

1 resposta

Ei, Leandro! Tudo bem?

Antes de tudo, quando você executa a consulta, aparece alguma mensagem de erro ou aviso? Se sim, compartilhe por favor. Você conseguiu executar a primeira consulta do vídeo, aquela do ticket médio, e ela funcionou normalmente?

Enquanto isso, aqui estão algumas coisas que você pode tentar:

Confere se a tabela de aluguéis realmente tem dados. Rode uma consulta para verificar:


SELECT * FROM alugueis LIMIT 5;

Isso vai te mostrar se existem dados na tabela.

Outra coisa: revise se as colunas data_fim e data_inicio realmente existem na tabela alugueis e se estão com o tipo de dado correto (DATE ou DATETIME).

Espero que essa conferência nos ajude a encontrar a falta de dados no retorno. Fico no aguardo para investigarmos mais caso não resolva.

Bons estudos e até mais!

Caso este post tenha lhe ajudado, por favor, marcar como solucionado