1
resposta

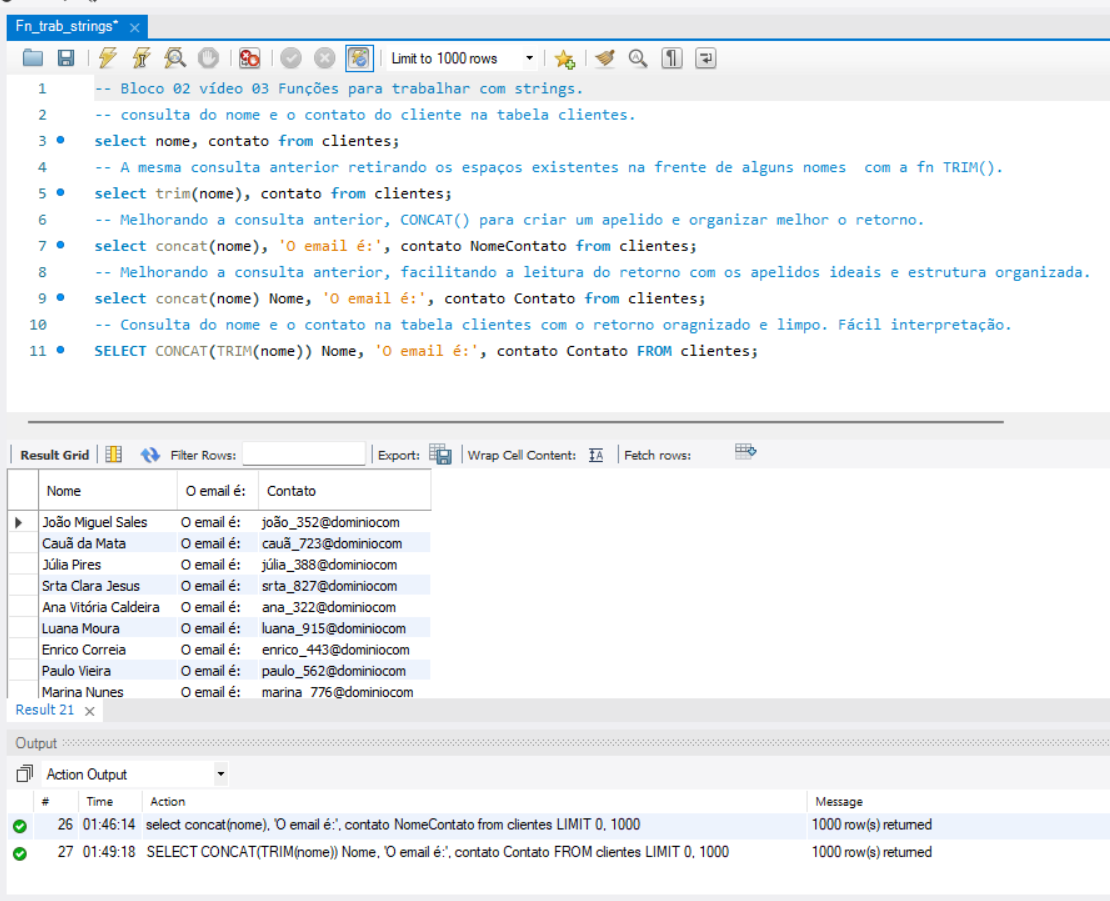
[Sugestão] Uma sugestão para quem quer um retorno mais limpo.

Montei linha por linha para entender o retorno e atingir o objetivo de um retorno limpo, já que no vídeo os dados ficaram juntos dando uma má impressão de desorganização.
Insira aqui a descrição dessa imagem para ajudar na acessibilidade

Garanta sua matrícula hoje e ganhe + 2 meses grátis

Continue sua jornada tech com ainda mais tempo para aprender e evoluir

Quero aproveitar agora
1 resposta

Olá Ana.
Ninguem merece trabalhar em meio ao caos e desordem. ^^
Código organizado e limpo é bem mais facil de entender e fazer alterações.
Continue compartilhando dicas como esta que ajudam demais.
Obrigado.