Solucionado (ver solução)
Solucionado
(ver solução)
2
respostas

Resolução Exercício - Relação entre HAVING e subconsulta

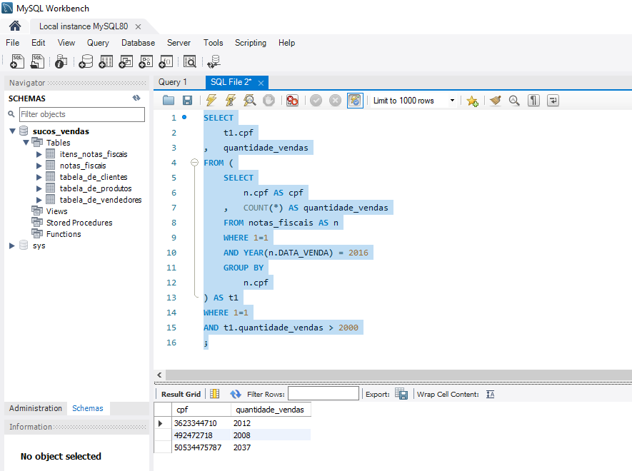
SELECT
    t1.cpf
,	quantidade_vendas
FROM (
    SELECT
        n.cpf AS cpf
    ,	COUNT(*) AS quantidade_vendas
    FROM notas_fiscais AS n
    WHERE 1=1
    AND YEAR(n.DATA_VENDA) = 2016
    GROUP BY
        n.cpf
) AS t1
WHERE 1=1
AND t1.quantidade_vendas > 2000
;

Insira aqui a descrição dessa imagem para ajudar na acessibilidade

2 respostas
solução!

Oi, Carlos! Como vai?

Agradeço por compartilhar.

Gostei da sua resolução, ficou bem organizada e clara. Você estruturou corretamente a subconsulta para agrupar as vendas por CPF e depois aplicou o filtro externo, o que mostra um bom entendimento da relação entre HAVING e subconsulta. Esse tipo de abordagem ajuda bastante na legibilidade e reutilização da lógica.

Continue praticando esse tipo de estrutura, você está no caminho certo para escrever consultas cada vez mais robustas.

Alura Conte com o apoio da comunidade Alura na sua jornada. Abraços e bons estudos!

Obrigado pelo suporte, Lorena.