Solucionado (ver solução)
Solucionado
(ver solução)
2
respostas

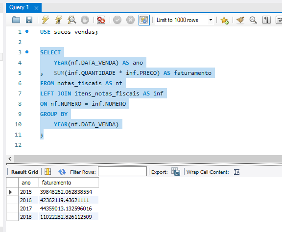
Resolução Exercício - Obtendo o faturamento anual

SELECT
    YEAR(nf.DATA_VENDA) AS ano
,	SUM(inf.QUANTIDADE * inf.PRECO) AS faturamento
FROM notas_fiscais AS nf
LEFT JOIN itens_notas_fiscais AS inf
ON nf.NUMERO = inf.NUMERO
GROUP BY
    YEAR(nf.DATA_VENDA)
;

Insira aqui a descrição dessa imagem para ajudar na acessibilidade

2 respostas
solução!

Olá, Carlos! Como vai?

Parabéns pela resolução da atividade!

Observei que você explorou o uso da função de agregação SUM para calcular o faturamento com SQL, utilizou muito bem o LEFT JOIN para relacionar as tabelas e ainda compreendeu a importância do GROUP BY para organizar os resultados por ano.

Continue postando as suas soluções, com certeza isso ajudará outros estudantes e tem grande relevância para o fórum.

Sugestão de conteúdo para você mergulhar ainda mais no tema:

Fico à disposição! E se precisar, conte sempre com o apoio do fórum.

Abraço e bons estudos!

AluraConte com o apoio da comunidade Alura na sua jornada. Abraços e bons estudos!

Obrigado pelo suporte, Daniel.