Solucionado (ver solução)
Solucionado
(ver solução)
2
respostas

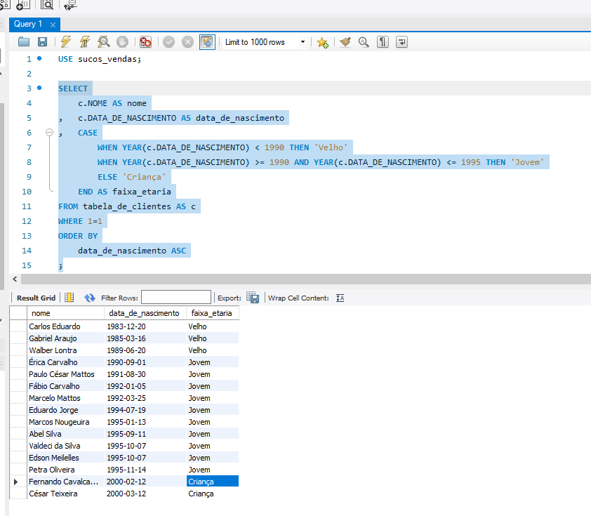
Resolução Exercício - Classificando o número de vendas

SELECT
    c.NOME AS nome
,	c.DATA_DE_NASCIMENTO AS data_de_nascimento
,	CASE
        WHEN YEAR(c.DATA_DE_NASCIMENTO) < 1990 THEN 'Velho'
        WHEN YEAR(c.DATA_DE_NASCIMENTO) >= 1990 AND YEAR(c.DATA_DE_NASCIMENTO) <= 1995 THEN 'Jovem'
        ELSE 'Criança'
    END AS faixa_etaria
FROM tabela_de_clientes AS c
WHERE 1=1
ORDER BY
    data_de_nascimento ASC
;

Insira aqui a descrição dessa imagem para ajudar na acessibilidade

2 respostas
solução!

Olá, Carlos! Como vai?

Parabéns pela resolução da atividade!

Observei que você explorou o uso do CASE para criar classificações de faixa etária com SQL, utilizou muito bem o ORDER BY para organizar os resultados de forma cronológica e ainda compreendeu a importância da função YEAR para extrair o ano de uma data e aplicar regras de negócio.

Continue postando as suas soluções, com certeza isso ajudará outros estudantes e tem grande relevância para o fórum.

Sugestão de conteúdo para você mergulhar ainda mais no tema:

Alguns materiais estão em inglês, mas é possível compreendê-los usando o recurso de tradução de páginas do próprio navegador.

Fico à disposição! E se precisar, conte sempre com o apoio do fórum.

Abraço e bons estudos!

Alura Conte com o apoio da comunidade Alura na sua jornada. Abraços e bons estudos!

Obrigado pelo suporte, Daniel.