1
resposta

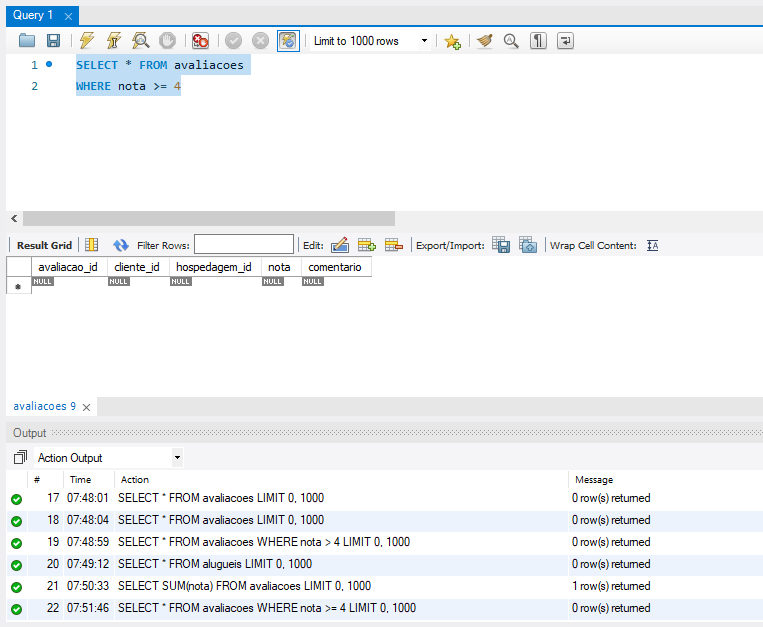
Null

Olá,

meus resultados estão saindo null.
o que pode estar acontecendo?

Eu subi todas as tabelas.

Insira aqui a descrição dessa imagem para ajudar na acessibilidade

Matricule-se agora e aproveite até 50% OFF

O maior desconto do ano para você evoluir com a maior escola de tecnologia

QUERO APROVEITAR
1 resposta

Olá, Marianna, tudo bem?

Peço que verifique se a tabela avaliacoes realmente contém dados. Para isso, execute a consulta:

SELECT * FROM avaliacoes;

Caso nenhum dado seja retornado, confira se você realizou a etapa de importação das tabelas conforme indicado na atividade Faça como eu fiz: populando as tabelas com os dados.

É importante seguir a ordem dos arquivos durante a importação (1, 2, 3 e assim por diante) para que todas as tabelas sejam preenchidas corretamente.

Espero ter ajudado.

Qualquer dúvida que surgir, compartilhe no fórum. Abraços e bons estudos!

Caso este post tenha lhe ajudado, por favor, marcar como solucionado ✓. Bons Estudos!