1
resposta

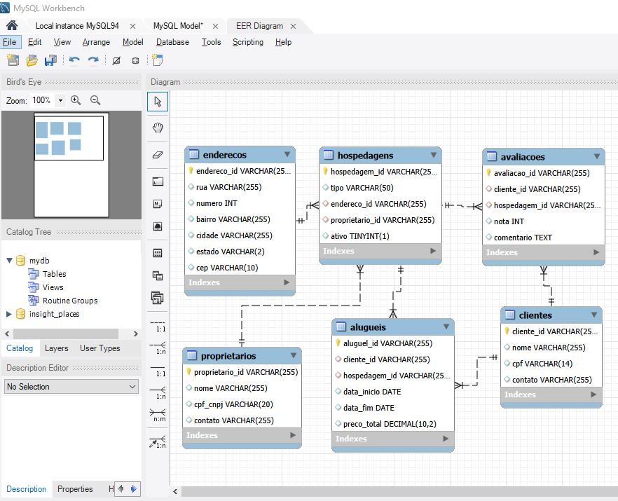
Faça como eu fiz: acessando o modelo físico do banco de dados

Insira aqui a descrição dessa imagem para ajudar na acessibilidade

1 resposta

Oi, John! Como vai?

Agradeço por compartilhar.

Achei muito legal como você explorou o modelo físico no MySQL Workbench e conseguiu visualizar bem as relações entre as tabelas, como clientes, alugueis e hospedagens. Esse tipo de análise ajuda bastante a entender como os dados se conectam na prática e facilita muito na hora de montar consultas mais completas.

Parabéns por praticar.

Alura Conte com o apoio da comunidade Alura na sua jornada. Abraços e bons estudos!