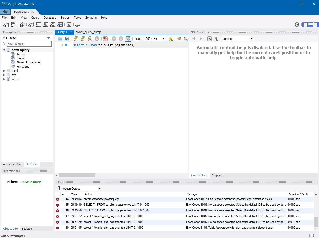
Eu fiz a instalação e ao colocar o código "select * from tb_olist_pagamentos;" pareceu que deu certo, eu segui para power bi e tentei obter os dados, mas ele vai até o final só que não exibe o arquivo final, não aparece nenhuma tela de erro mas não carrega.
Na tela do MySQL tem uns erros embaix do output que acredito que seja sobre isso, mas eu não consigo resolver.
