1
resposta

[Dúvida] Dúvida sobre FK que triplica

Bom dia, tudo bem??

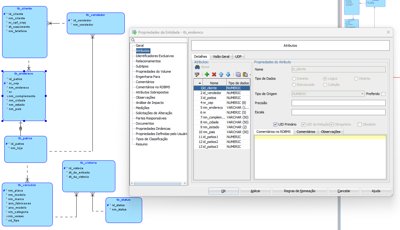
Estou tentando montar uma modelagem de dados usando o data modeler ! E minha tabela de endereços está aparecendo 4 vezes uma fk id_patios! conforme a imagem... o que estou fazendo de errado?

sendo que para a relação tb_patios com tb_endereços é 1:1
Insira aqui a descrição dessa imagem para ajudar na acessibilidade

1 resposta

Oi, Priscilla! Como vai?

Esse comportamento pode ocorrer quando o Data Modeler cria mais de um relacionamento entre as mesmas tabelas, no seu caso, entre tb_endereco e tb_patios. A cada novo relacionamento, o programa gera uma nova chave estrangeira, por isso aparecem várias colunas id_patios, id_patios1, id_patios2, etc.

Verifique se realmente há apenas uma ligação entre as tabelas (às vezes as linhas ficam sobrepostas, parecendo uma só). Caso existam várias, apague todas as ligações entre tb_endereco e tb_patios e depois crie novamente apenas uma.

Assim, o Data Modeler recria automaticamente apenas uma chave estrangeira correta, mantendo o relacionamento 1:1 que você deseja.

Espero ter ajudado.

Qualquer dúvida que surgir, compartilhe no fórum. Abraços e bons estudos!

Caso este post tenha lhe ajudado, por favor, marcar como solucionado ✓. Bons Estudos!