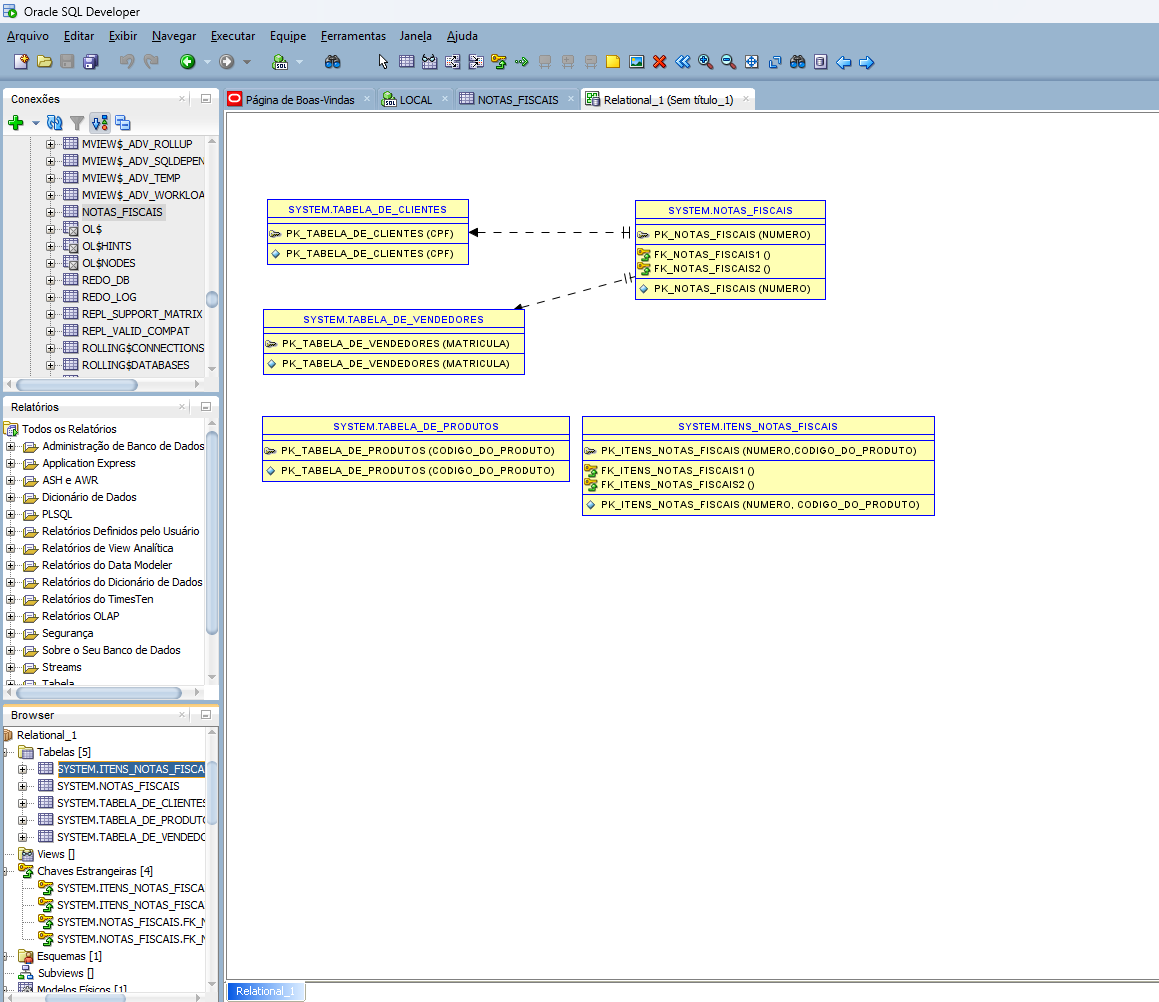
Meu modelo relacional não apresenta as colunas, como é mostrado na aula.
Adicionado mais informações, eu tentei seguir a sugestão em uma dúvida semelhante, mas como mostro abaixo, não há nenhum elemento oculto. Tentei fazer como sugerido em outros forums, mas novamente não obtive sucesso (a sugestão mais comum era que não estava mostrando os detalhes, mas como anexado abaixo, "Exibir todos os detalhes" está ativado.
Abaixo mostro que as tabelas foram criadas como mostrado em aula, com os valores apresentados (SELECT * também retorna corretamente). Um ponto que observei, é que quando peço para 'visualizar o DDL', ele apresenta que está vazio nas colunas, embora elas foram geradas. Como posso solucionar isso?
