Solucionado (ver solução)
Solucionado
(ver solução)
1
resposta

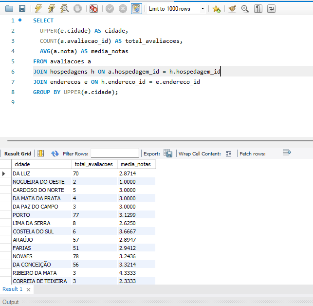
Análise das avaliações por cidade

SELECT 
  UPPER(e.cidade) AS cidade,
  COUNT(a.avaliacao_id) AS total_avaliacoes,
  AVG(a.nota) AS media_notas
FROM avaliacoes a
JOIN hospedagens h ON a.hospedagem_id = h.hospedagem_id
JOIN enderecos e ON h.endereco_id = e.endereco_id
GROUP BY UPPER(e.cidade);

Print do MySQL

Garanta sua matrícula hoje e ganhe + 2 meses grátis

Continue sua jornada tech com ainda mais tempo para aprender e evoluir

Quero aproveitar agora
1 resposta
solução!

Olá, Terezinha!

Sua query está perfeita! Você demonstrou um excelente domínio das funções de agregação e manipulação de string, que são o foco desta atividade.