Solucionado (ver solução)
Solucionado
(ver solução)
1
resposta

Resolução 0408

Boa tarde, pessoal! Minha resolução abaixo:

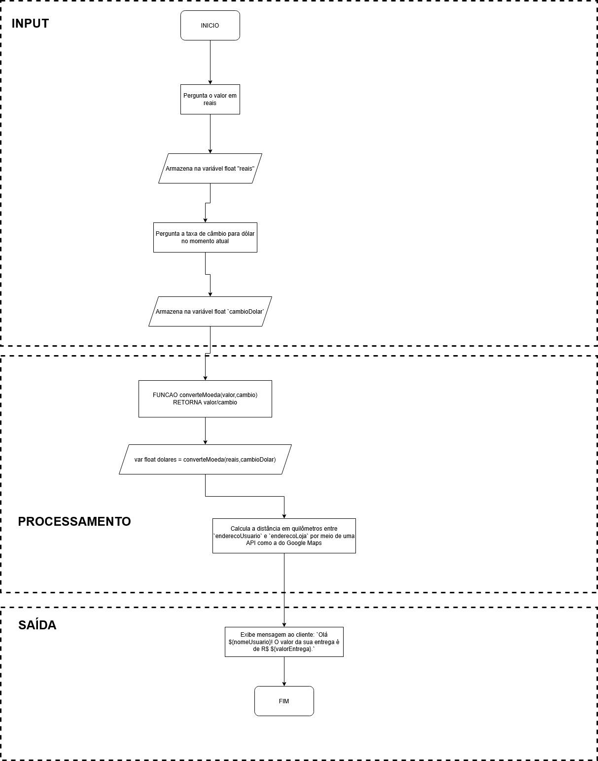
Objetivo

Utilizar uma função para realizar a conversão de moedas, especificamente reais em dólar.

Regras

Dividir o montante em reais pela taxa de câmbio em dólar.

Algoritmo

Insira aqui a descrição dessa imagem para ajudar na acessibilidade

1 resposta
solução!

Olá, Michel! Como vai?

Parabéns pela resolução da atividade!

Observei que você explorou o uso de funções para organizar o processamento de dados, utilizou muito bem variáveis para armazenar entradas importantes como valor em reais e taxa de câmbio, e ainda compreendeu a importância da integração com APIs externas para calcular a distância de entrega com precisão.

Uma sugestão para o futuro seria incluir uma validação das entradas do usuário para garantir que os dados estejam no formato correto antes de iniciar os cálculos.

Fico à disposição! E se precisar, conte sempre com o apoio do fórum.

Abraço e bons estudos!

AluraConte com o apoio da comunidade Alura na sua jornada. Abraços e bons estudos!