0
respostas

Atividade: Conctando VLANs

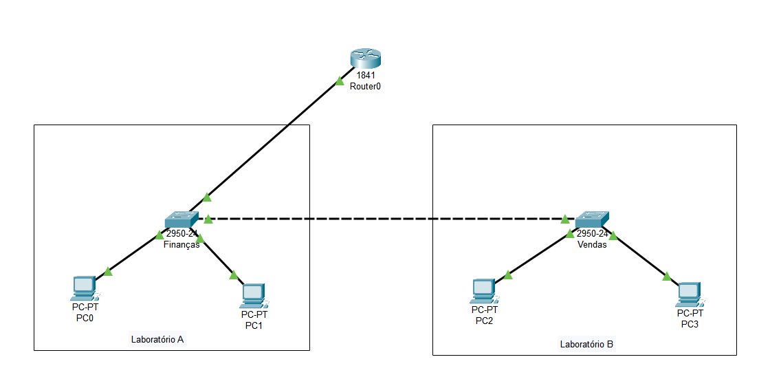
Rede implementada com VLANs:

Insira aqui a descrição dessa imagem para ajudar na acessibilidade
Nesta caso ainda não implementei as subinterfaces para que essas VLANs se comuniquem. Por isso o resultado abaixo.
Teste de conexão entres os PC0 e o PC1:

Cisco Packet Tracer PC Command Line 1.0
C:\>ping 193.165.0.2
Pinging 193.165.0.2 with 32 bytes of data:
Request timed out.
Request timed out.
Request timed out.
Request timed out.
Ping statistics for 193.165.0.2:
    Packets: Sent = 4, Received = 0, Lost = 4 (100% loss),

Rede com VLANs e subinterfaces configuradas

Insira aqui a descrição dessa imagem para ajudar na acessibilidade
Teste de conectividade entre o PC0 e o PC1

C:\>ping 192.168.20.2
Pinging 192.168.20.2 with 32 bytes of data:
Request timed out.
Reply from 192.168.20.2: bytes=32 time<1ms TTL=127
Reply from 192.168.20.2: bytes=32 time<1ms TTL=127
Reply from 192.168.20.2: bytes=32 time<1ms TTL=127
Ping statistics for 192.168.20.2:
    Packets: Sent = 4, Received = 3, Lost = 1 (25% loss),
Approximate round trip times in milli-seconds:
    Minimum = 0ms, Maximum = 0ms, Average = 0ms
C:\>

Garanta sua matrícula hoje e ganhe + 2 meses grátis

Continue sua jornada tech com ainda mais tempo para aprender e evoluir

Quero aproveitar agora